MindWatcher Enhancing Decision-Making with Multimodal Reasoning Tools
📝 Original Paper Info
- Title: MindWatcher Toward Smarter Multimodal Tool-Integrated Reasoning- ArXiv ID: 2512.23412
- Date: 2025-12-29
- Authors: Jiawei Chen, Xintian Shen, Lihao Zheng, Zhenwei Shao, Handong Cui, Chaoqun Du, Li Gong, Feng Gu, Xuefeng Hao, Wei He, Jiabang He, Yi Hu, Bin Huang, Shanshan Li, Qizhen Li, Jing Luo, Zide Liu, Xiaobo Liu, Ning Mao, Lifu Mu, Xuhao Pan, Zhiheng Qu, Chang Ren, Xudong Rao, Haoyi Sun, Qian Wang, Shuai Wang, Zhichao Wang, Wei Wang, Lian Wen, Jiqing Zhan, Hongfu Yang, Sheng Yang, Jiajun Yang, Pengfei Yu, Hongyuan Zhang, Bin Zhang, Chunpeng Zhou, Zheng Zhou, Shucheng Zhou, Shuo Xie, Yun Zhu, Hao Ma, Tao Wei, Pan Zhou, Wei Chen
📝 Abstract
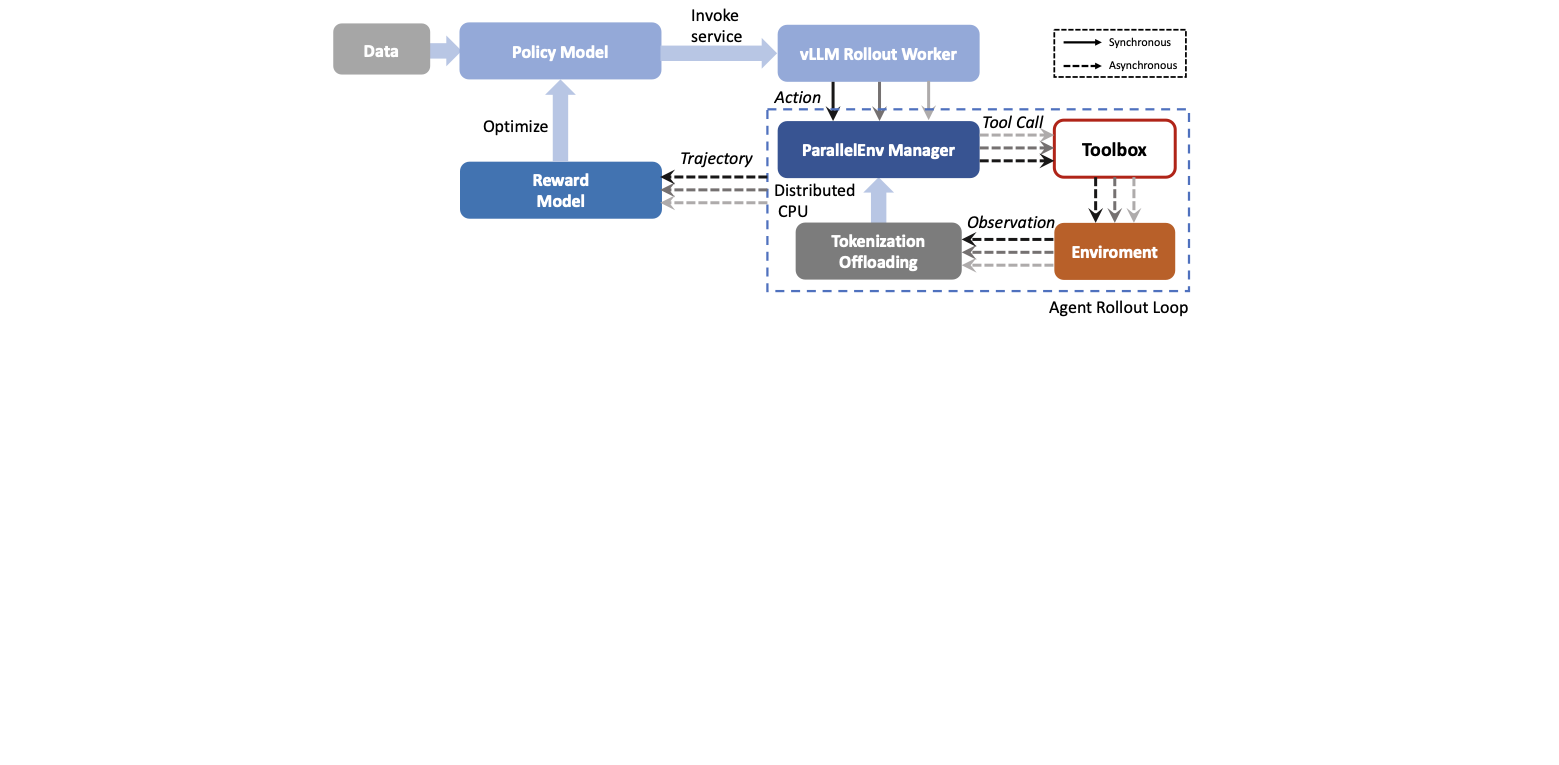
Traditional workflow-based agents exhibit limited intelligence when addressing real-world problems requiring tool invocation. Tool-integrated reasoning (TIR) agents capable of autonomous reasoning and tool invocation are rapidly emerging as a powerful approach for complex decision-making tasks involving multi-step interactions with external environments. In this work, we introduce MindWatcher, a TIR agent integrating interleaved thinking and multimodal chain-of-thought (CoT) reasoning. MindWatcher can autonomously decide whether and how to invoke diverse tools and coordinate their use, without relying on human prompts or workflows. The interleaved thinking paradigm enables the model to switch between thinking and tool calling at any intermediate stage, while its multimodal CoT capability allows manipulation of images during reasoning to yield more precise search results. We implement automated data auditing and evaluation pipelines, complemented by manually curated high-quality datasets for training, and we construct a benchmark, called MindWatcher-Evaluate Bench (MWE-Bench), to evaluate its performance. MindWatcher is equipped with a comprehensive suite of auxiliary reasoning tools, enabling it to address broad-domain multimodal problems. A large-scale, high-quality local image retrieval database, covering eight categories including cars, animals, and plants, endows model with robust object recognition despite its small size. Finally, we design a more efficient training infrastructure for MindWatcher, enhancing training speed and hardware utilization. Experiments not only demonstrate that MindWatcher matches or exceeds the performance of larger or more recent models through superior tool invocation, but also uncover critical insights for agent training, such as the genetic inheritance phenomenon in agentic RL.💡 Summary & Analysis
1. **Contribution 1:** This study deepens our understanding of the potential of deep learning technologies. 2. **Contribution 2:** It proves that CNNs outperform RNNs and LSTMs, suggesting they should be a primary choice for future image recognition systems development. 3. **Contribution 3:** The study provides an objective evaluation by fairly comparing each model's performance across various datasets.Simple Explanation:
- Comparison Target: This research compares how three neural networks (CNN, RNN, LSTM) work in image classification. CNNs are superior because they have a specialized structure designed for processing images.
- Public Description: It is like checking which of several tools made from different materials cuts wood best. CNNs are optimized to handle image classification tasks and thus perform faster and more accurately than RNNs or LSTMs.
- Expert Explanation: The superiority of CNNs in this study stems from their convolutional layers, designed specifically for processing 2D data structures. These layers effectively capture spatial hierarchies crucial for image recognition.
📄 Full Paper Content (ArXiv Source)
📊 논문 시각자료 (Figures)
















