Evolution Analysis of Use Cases Using Graph Transformation with Negative Application Conditions
📝 Original Paper Info
- Title: Use Case Evolution Analysis based on Graph Transformation with Negative Application Conditions- ArXiv ID: 1910.13592
- Date: 2019-10-31
- Authors: Leila Ribeiro, Lucio Duarte, Rodrigo Machado, Andrei Costa, Erika Cota, Jonas Bezerra
📝 Abstract
Use Case (UC) quality impacts the overall quality and defect rate of a system, as they specify the expected behavior of an implementation. In a previous work, we have defined an approach for a step-by-step translation from UCs written in natural language to a formal description in terms of Graph Transformation (GT), where each step of the UC was translated to a transformation rule. This UC formalisation enables the detection of several specification problems even before an actual implementation is produced, thus reducing development costs. In this paper, we extend our approach to handle UC evolution by defining \emph{evolution rules}, which are described as higher-order rules, simultaneously changing the behaviour of a set of transformation rules. We also support the use of \emph{negative application conditions (NAC)} associated both to the transformation and evolution rules. Analysis of the interplay between the evolution rules and the rules describing UC steps shows the effects of an evolution and serves to identify potential impacts, even before the changes are actually carried out. Besides defining the theoretical foundations of UC evolution with NACs, we have implemented the evolution analysis technique in the Verigraph tool and used it to verify impacts in 3 different case studies. The results demonstrate the applicability and usefulness of our approach to help developers in the evolution process based on UCs.💡 Summary & Analysis
This paper focuses on a methodology for analyzing the evolution of Use Cases (UCs) using Graph Transformation (GT). The authors emphasize that UCs, which specify expected system behavior, can be translated into formal GT models to reduce development costs and help identify issues. They propose an approach where modifications are made directly to the GT model instead of manually altering UCs in ambiguous natural language, preserving consistency with the formal GT representation.The core technology involves introducing “evolution rules,” which allow for modifying existing rules or adding new ones. The paper also incorporates Negative Application Conditions (NACs) to ensure that certain conditions prevent a rule from being applied under specific circumstances.
Key results include implementing this evolution analysis technique using the Verigraph tool and applying it to three different case studies, demonstrating its effectiveness in verifying the impact of changes before actual implementation. This approach allows developers to efficiently manage UC modifications and additions while maintaining consistency between GT models and UCs, ultimately leading to more stable and reliable systems.
📄 Full Paper Content (ArXiv Source)
Graph Transformations
In this section, we present the main concepts of Graph Transformations (GT). The algebraic approaches for graph transformation use categorical operations in order to perform the transformations defined by the rules . The approach we follow uses two pushouts as gluing operations, therefore it is called Double-PushOut approach (DPO). Examples are presented in the next section.
Graphs are structures that consist of a set of nodes and a set of edges. Each edge connects two nodes of the graph, one representing a source and another representing a target. A (total) homomorphism between graphs is a mapping of nodes and edges that is compatible with sources and targets of edges. Intuitively, a homomorphism from a graph G1 to a graph G2 means that all items (nodes and edges) of G1 can be found in G2 (but distinct nodes/edges of G1 are not necessarily distinct in G2).
A graph $`G = (V,E,s,t)`$ consists of a set $`V`$ of nodes, a set $`E`$ of edges, and two functions, $`s,t:E \rightarrow V`$, the source and target functions. Given two graphs, $`G_1 = (V_1,E_1,s_1,t_1)`$ and $`G_2 = (V_2,E_2,s_2,t_2)`$, a graph morphism $`f:G_1 \rightarrow G_2`$ is composed by two total functions $`f_V:V_1 \rightarrow V_2`$ and $`f_E:E_1 \rightarrow E_2`$ such that $`f_V \circ s_1 = s_2 \circ f_E`$ and $`f_V \circ t_1 = t_2 \circ f_E`$. A graph morphism is injective/surjective/iso if both components are injective/surjective/iso. The category of graphs and graph morphisms is called $`\mathbf{Graph}`$.
For practical applications, it is very convenient to distinguish different types of vertices and edges in a graph. In the DPO approach, this can be achieved by the notion of typed graph. Let TG be a graph that represents all possible (graphical) types that are needed to describe a system, a homomorphism h from any graph G to TG associates a (graphical) type to each item of G. The triple $`\langle`$G, h, TG$`\rangle`$ is called typed graph, where TG is the type graph (nodes of TG denote all possible types of nodes of a system, edges of TG denote possible relationships between the nodes).
A typed graph is a triple $`(G1,type_{G1}, TG)`$, denoted by $`G1^{TG}`$, where $`G1`$ and $`TG`$ are graphs and $`type: G1\rightarrow TG`$ is a graph morphism. Given two typed graphs over the same type graph, $`G_1^{TG}`$ and $`G_2^{TG}`$, and their respective typing morphisms $`type_{G1} : G_1 \rightarrow TG`$ and $`type_{G2} : G_2 \rightarrow TG`$, a typed graph morphism is a pair $`(f,id_{TG})`$, where $`f : G_1 \rightarrow G_2`$ is a graph morphism and $`id_{TG}`$ is the identity morphism of $`TG`$, such that: $`type_{G2} \circ f = type_{G1}`$. A typed graph morphism is injective/surjective/iso if $`f`$ is injective/surjective/iso.
The category of graphs typed over $`TG`$ as objects and typed graph morphisms as morphisms is called $`\mathbf{Graph}_{TG}`$. This category is the comma category $`(\mathbf{Graph}\downarrow \mathbf{TG})`$.
A Graph Rule describes how a system may change. It consists of: a left-hand side (LHS), denoting items that must be present for this rule to be applied; a preserved part (also called gluing part K), describing items that will be preserved when the rule is applied; a right-hand side (RHS), describing items that will be present after the application of the rule; mappings from K to LHS and RHS, which mark in LHS and RHS the items that will be preserved by the application of the rule; and a negative application condition (NAC), that is actually a collection of conditions representing situations that prevent the rule from being applied (NACs are described by mappings from LHS to the graph representing the forbidden context). The mappings from K to LHS and RHS (as well as from LHS to the NACs) must be compatible with the structure of the graphs (graph homomorphisms). Items that are in LHS and are not in K are deleted, whereas items that are in the RHS and are not in K are created. We assume that rules do not merge items (rules are injective). The structure $`LHS \leftarrow K \to RHS`$ of a rule is called rule span.
A (typed graph) rule $`p`$ consists of two typed graph morphisms $`l`$ and $`r`$ with the same typed graph as source, $`p = L \xleftarrow{l} K \xrightarrow{r} R`$, where $`l`$ and $`r`$ are monomorphisms (in the category $`\mathbf{Graph}_{TG}`$, monomorphisms are injective mappings).
Given a rule $`p = L \xleftarrow{l} K \xrightarrow{r} R`$, a negative application condition $`nac(n)`$ for $`p`$ is an arbitrary typed graph morphism $`n : L \rightarrow N`$. A NAC $`n : L \rightarrow N`$ is satisfied with respect to a match $`m : L \rightarrow G`$ if and only if $`\nexists q : N \rightarrow G`$ such that $`q`$ is injective and $`q \circ n = g`$.
A rule with NACs $`(p,nac_p)`$ is composed by a rule $`p`$ and a set of NACs for $`p`$ ($`nac_p`$).
A match $`m : L \rightarrow G`$ satisfies $`nac_p`$ if and only if it satisfies all single NACs in $`nac_p`$, we denote as $`nac_p \vDash m \left(p,G\right)`$.
A GT System consists of a type graph, specifying the (graphical) types of the system, and a set of rules over this type graph that define the system behavior.
A (first order) Graph Transformation System consists of a set of (typed graph) rules with NACs and a typed graph, called initial or start graph. The rules of a first-order graph transformation system are called first-order rules.
The application of a rule $`(NAC,rs)`$ where $`rs: L \leftarrow K \to R`$ to a graph $`G`$ is possible if (i) an image of $`L`$ is found in $`G`$ (that is, there is a total typed-graph morphism from the LHS of $`rs`$ to $`G`$); (ii) for each $`nac: L \to X`$ in $`NAC`$ it is not possible to find an image for $`X`$ in $`G`$ (i.e., the forbidden items are not in $`G`$); and (iii) the gluing condition is satisfied, this condition assures that the result of removing from $`G`$ all items that should be deleted by the rule yields a unique result that is a well-formed graph (for example, it is not possible to delete a node from $`G`$ if there are edges connected to it that are not also marked for deletion in $`L`$). The result of a rule application deletes from $`G`$ all items that are not in the gluing graph $`K`$ (step (1) below) and adds the ones created in $`R`$ (step 2 below). Formally, these steps are constructed by pushouts in a suitable category.
\xymatrix@=1cm{
*++{X} \ar@{>-->}@/_0.7cm/[dr]|{\diagup} \ar@{>-->}@/_0.7cm/[dr]|{\diagdown} \ar@{>-->}@/_0.7cm/[dr]_(.3){e} & *++{L} \ar[l]_{n_i} \ar@{->}[d]_{m}
& *++{K} \ar@{}[dl]|{(1)} \ar@{}[dr]|{(2)} \ar@{>->}[l]_{l} \ar@{>->}[r]^{r} \ar[d]^{}
& *++{R} \ar[d]^{}
\\
& *++{G}
& *++{D} \ar[l]^{} \ar[r]_{}
& *++{H} \\
}
Consider a rule $`p = L \xleftarrow{l} K \xrightarrow{r} R`$ and a typed graph $`G`$, as in the diagram below. A match is an arbitrary typed graph morphism from $`L`$ to $`G`$.
A match $`m`$ satisfies the gluing condition iff both conditions below are satisfied:
(dangling condition)
All edges of $`G`$ that are connected to nodes that are in the image of
$`m`$ are also in the image of $`m`$;
(identification condition)
If an element $`e`$ of $`L`$ is deleted (not in the image of $`l`$), no
other element of $`L`$ may be mapped to $`m(e)`$ in $`G`$.
A match $`m : L \rightarrow G`$ satisfies $`nac_p`$ if and only if it satisfies all single NACs in $`nac_p`$, we denote as $`nac_p \vDash m \left(p,G\right)`$.
Given a rule $`p`$ and a match $`m`$, a (typed) graph transformation $`G \xRightarrow{p,m} H`$ from $`G`$ to $`H`$ is defined as the diagram below, where (1) and (2) are pushouts in the category $`\mathbf{Graph}_{TG}`$.
Second-order transformations and NACs
Negative Application Conditions (NACs) are widely used in practice, being very important in the modelling of real systems. In particular, conditional constructs within a use case are mapped in a very direct way to rules with NACs.
The fact that second-order rewriting as defined in does not provide support for modifying rules containing NACs is an important limitation for its applicability. To be able to employ second-order principles to describe and analyse evolution of use cases, our formal setting needs to support the transformation of rules with NACs. Formally, we need a solution for the following problem:
Evolution of first-order NACs
Given a rule with NACs $`(p,NAC_p)`$ and a second-order transformation $`p \Rightarrow p''`$ transforming $`p = L \gets K \to R`$ into $`p'' = L'' \gets K'' \to R''`$, the question is how to obtain a set $`NAC_{p''}`$ to build a rule with NACs $`(p'', NAC_{p''})`$ maintaining the same semantics of the set $`NAC_{p}`$ with respect to $`p`$.
For this analysis in particular, notice that the full second-order DPO diagram is not needed: we only require the respective rule evolution. Therefore, given a rule evolution transforming $`p`$ into $`p''`$, and a set of NACs for $`p`$, we intend to obtain a set of NACs over $`p''`$ that, ideally should forbid and allow exactly the same corresponding matches: i.e., the semantics of the NACs is preserved by the transformation. As the preconditions (the left-hand side) of the rules can be modified by a second-order rule, the set of NACs must be altered in a compatible way.
A solution for this problem has been found recently in the context of a master thesis . In this (rather technical) section we describe this solution, which serves as basis for our implementation. We show that it is possible to generate a new set of NACs provided that we restrict our matches to be injective.
We start formalizing the notion of semantic preservation, and characterize the situations in which such a semantics preservation occur. For a fixed graph $`G`$, we start by defining when matches rules $`p`$ and $`p''`$ in $`G`$ are related.
Given a rule evolution $`p \xleftarrow{l} p' \xrightarrow{r} p''`$ (where $`p = L \gets K \to R`$, $`p' = L' \gets K' \to R'`$ and $`p'' = L'' \gets K'' \to R''`$), a typed graph morphism $`m`$: $`L \rightarrow G`$ (representing a match for $`p`$ in $`G`$) and a typed graph morphism $`m''`$: $`L'' \rightarrow G`$ (representing a match for $`p''`$ in $`G`$). We say that $`m`$ and $`m''`$ are related matches (by means of the rule evolution) if and only if
-
$`m`$ satisfies DPO gluing conditions for $`p`$
-
$`m''`$ satisfies DPO gluing conditions for $`p''`$
-
the equation $`m \circ l_L = m'' \circ r_L`$ holds, i.e. the following diagram commutes
MATH\xymatrix@R=0.3cm{ && R && R'\ar[ll]_{l_R}\ar[rr]^{r_R} && R'' \\ & \ar[ur]\ar[dl] K && K'\ar[ll]_{l_K}\ar[rr]^{r_K} \ar[ur]\ar[dl] && K'' \ar[ur]\ar[dl] \\ L\ar[dddrr]_{m} && L'\ar[ll]_{l_L} \ar[rr]^{r_L} && L''\ar[dddll]^{m''} \\ \\ \\ ~ && G && ~ \\ }Click to expand and view more
Intuitively, matches of a rule and its evolution are related when they are essentially the same considering the part of the left-hand side of the rule that was preserved by the rule evolution. The following definition describes the meaning of semantics preservation of NACs in an evolution.
Let $`p \gets p' \to p''`$ be a rule evolution, $`NAC_p`$ be a set of NACs for $`p`$ and $`NAC_{p''}`$ be a set of NACs for $`p''`$.
We say that
-
$`NAC_{p''}`$ preserves the NAC-blocking behavior of $`NAC_p`$ when, for every $`m : L \to G`$ and related $`m'' : L'' \to G`$, we have
MATHNAC_p \not \vDash m \Rightarrow NAC_{p''} \not \vDash m''Click to expand and view more -
$`NAC_{p''}`$ preserves the NAC-allowing behavior of $`NAC_p`$ when, for every $`m : L \to G`$ and related $`m'' : L'' \to G`$, we have
MATHNAC_p \vDash m \Rightarrow NAC_{p''} \vDash m''Click to expand and view more -
$`NAC_{p''}`$ preserves the NAC-behavior of $`NAC_p`$ whenever $`NAC_{p''}`$ preserves the NAC-blocking behavior and NAC-allowing behavior of $`NAC_p`$.
The purpose of NACs is to enable or disable a match $`m`$ of rule $`r`$ in graph $`G`$. Roughly speaking, in DPO, a match is forbidden if (at least) one of the following situations occur:
-
$`G`$ has some element which does not appear in (the image of) $`L`$ but appear in (the image of) a NAC;
-
$`m`$ identifies elements preserved by $`r`$, but these elements are not identified in a NAC;
-
$`m`$ does not identify elements preserved by $`r`$, but these elements are identified in a NAC.
These effects can be observed in the Figure 1, which shows a rule $`L \gets K \to R`$ with set of NACs $`\{n_1,n_2\}`$ together with three graphs $`G_1`$, $`G_2`$ and $`G_3`$, together with one match for each graph: $`m_1 : L\to G`$, $`m_2 : L \to G_2`$, and $`m_3 : L \to G_3`$. The mappings are provided by the numbers within nodes. Match $`m_1`$ is disabled by NAC $`n_1`$ due to the presence of a star in $`G_1`$. Match $`m_2`$ is disabled by NAC $`n_2`$ due to the identification of the circles. Match $`m_3`$ is not disabled by $`n_2`$ because $`n_2`$ does not identify the squares, even considering that $`m_3`$ identifies the circles as specified by $`n_2`$.
/>
Given a rule evolution $`p \gets p' \to p''`$ and a set $`NAC_p`$ of negative application conditions for $`p`$, we now define how to build a set $`NAC_{p''}`$ of NACs for $`p''`$. We will show that $`NAC_{p''}`$ preserves the NAC-blocking behavior of $`NAC_{p}`$. We also present a counter-example that shows that a NAC-allowing behavior preservation is not possible in general, considering arbitrary evolutions, and propose a restriction to guarantee NAC-allowing behavior preservation.
In , Lambers defined a way to construct, from a graph $`A`$ with NACs, a set of equivalent NACs for a graph $`B`$ related to $`A`$ via a morphism $`t : A \rightarrow B`$. This construction is called NAC-shift.
Given a NAC $`n : A \rightarrow N`$, a morphism $`A \rightarrow B`$ and the diagram below, (1) is a NAC-shift if:
(i) (1) commutes.
(ii) $`t'`$ and $`n'`$ are jointly epi.
(iii) $`t'`$ is mono.
Given a NAC $`n : A \rightarrow N`$ and a monomorphism $`t : A \rightarrow B`$:
$`D_t\left(n\right) = \left\{n' \mid n': B \rightarrow N', t': N \rightarrow N' \right\}`$ where (1) is a NAC-shift.
$`D_t\left(\nac\right) = \bigcup\limits_{n \in \nac} D_t\left(n\right)`$
Using NAC-shift it was possible to describe the NACs evolution process as a transformation of two steps: first a pushout complement (as in DPO transformations), and then the shift of NACs over a morphism. Note that in this process each NAC can be evolved to zero or many NACs, which is not an issue since our aim is only to preserve the behavior of the NAC, and not the NACs themselves. This construction was shown in to preserve the NAC-blocking behavior.
Let $`p \gets p' \to p''`$ be a rule evolution, where $`p = L \gets K \to R`$, $`p' = L' \gets K' \to R'`$ and $`p'' = L'' \gets K'' \to R''`$. Let $`NAC_p`$ be a set of NACs for $`p`$. We define the evolved set of NACs $`NAC_{p''}`$ as
NAC_{p''} = D_t(NAC_p)
Let $`p \gets p' \to p''`$ be a rule evolution, where $`p = L \gets K \to R`$, $`p' = L' \gets K' \to R'`$ and $`p'' = L'' \gets K'' \to R''`$. Let $`m : L \to G`$ and $`m'' : L'' \to G`$ be related matches. Let $`NAC_p`$ be a set of NACs for $`p`$, and $`NAC_{p''} = D_t(NAC_p)`$.
Proof. See . ◻
However, the preservation of NAC-allowing behavior is not as straightforward as the preservation of NAC-blocking behavior. We start presenting a counterexample involving non-injective matches.
/>
Figure 2 depicts an example of evolution of a rule with NACs. The intermediate rule of the evolution is isomorphic to the right-hand side rule and it is omitted from the diagram. The original rule deletes a star in the presence of two circles and two squares. Its only NAC $`n_2 : L \to N_2`$ forbids the application whenever the preserved circles are identified. Notice that $`m_3 : L \to G_3`$ is not disabled by $`n_2`$, since there is only one square, and therefore there is no injective morphism $`e : N_2 \rightarrowtail G_3`$. The evolution consists in removing one of the preserved squares from the rule, generating a rule that deletes a star in the presence of two circles and one square. The NAC evolution generates a single NAC $`n_2'' : L'' \to N_2''`$, without the deleted square. Notice, however, that what prevented NAC $`n_2`$ from disabling $`m_3`$ was the impossibility of identifying the squares in a monomorphism. Since now there is only one square, there is actually a possible monomorphism $`e'' : N_2'' \rightarrowtail G_3`$ for $`n_2''`$, and therefore $`n_2''`$ disables the match $`m_3''`$, which is related to $`m_3`$ by the evolution.
This situation occurs because some NACs forbid more than one (preserved) elements and if an evolution deletes some of these preserved elements, the distinction between matches that would be allowed or disabled by the NAC may disappear. If, however, we restrict second-order transformations to injective matches, these problematic situations are impossible, and it is possible to obtain preservation of NAC-allowing behavior, as we show in the following theorem.
Let $`p \gets p' \to p''`$ be a rule evolution, where $`p = L \gets K \to R`$, $`p' = L' \gets K' \to R'`$ and $`p'' = L'' \gets K'' \to R''`$. Let $`m : L \rightarrowtail G`$ and $`m'' : L'' \rightarrowtail G`$ be related injective matches. Let $`NAC_p`$ be a set of NACs for $`p`$, and $`NAC_{p''} = D_t(NAC_p)`$.
Proof.
-
(by definition)
If for all $`n : L \to N \in NAC_p`$ there is no monomorphism $`e : N \to G`$ such that $`e \circ n = m`$, then for all $`n'' : L'' \to N'' \in NAC_{p''}`$ there is no monomorphism $`e'' : N'' \to G`$ such that $`e'' \circ n'' = m''`$. -
(contrapositive)
If there exists $`n'' : L'' \to N'' \in NAC_{p''}`$ and monomorphism $`e'' : N'' \to G`$ such that $`e'' \circ n'' = m''`$, then there exists $`n : L \to N \in NAC_{p}`$ and monomorphism $`e : N \to G`$ such that $`e \circ n = m`$. -
(existence of monomorphism $`e`$) consider the diagram below:
MATH\begin{tikzcd} & & \textcolor{blue}{H} \arrow[dddrr, phantom, "\textcolor{blue}{\lrcorner}", at start] & & \textcolor{red}{G} \arrow[ll, blue, "v" description, tail] & & & & \\ & & & & & & & & \\ & & & & & & & & \\ & & N \arrow[drr, phantom, "\lrcorner", at start] \arrow[rruuu, magenta, "e" description, tail] \arrow[uuu, blue, "u" description, tail] & & N' \arrow[ll, "l_N" description, tail] \arrow[rr, "r_N" description, tail] \arrow[uuu, teal, "e'" description, tail] & & N'' \arrow[lluuu, violet, "e''" description, tail] & & \\ L \arrow[rru, "n" description, tail] \arrow[rrrruuuu, red, "m" description, tail, bend left] & & & & L' \arrow[u, "n'" , tail] \arrow[llll, "l_L" description, tail] \arrow[rrrr, "r_L" description, tail] & & & & L'' \arrow[llu, "n''" description, tail] \arrow[lllluuuu, red, "m''" description, tail, bend right] \end{tikzcd}Click to expand and view more-
assume monomorphisms $`m : L \rightarrowtail G`$, $`m'' : L'' \rightarrowtail G`$ and $`e'' : N'' \rightarrowtail G`$ in the diagram above. Notice that each $`n'' \in NAC_{p''}`$ was created from some $`n \in NAC_{p}`$ by means of a pushout complement and a NAC shift commutative square, as shown in the diagram;
-
$`n'' : L'' \to N''`$ is mono because $`m'' = e'' \circ n''`$ and $`m''`$ is mono. By a similar argument, note that $`n'`$ and $`n`$ are also mono.
-
let $`e' : N' \rightarrow G`$ be the composition of monos $`e'' \circ r_N`$;
-
let $`(u,v)`$ be the pushout of $`(e',l_N)`$. Because the category of graphs is adhesive, pushouts preserve monomorphisms and, therefore, both $`u : N \to H`$ and $`v: G \to H`$ are mono;
-
let $`e : N \to G`$ be the unique arrow from pushout square $`(n',l_L,L_N,n)`$ towards the cospan $`(m,e')`$;
-
$`e : N \to G`$ is mono because $`u = v \circ e`$, and $`u`$ is mono.
-
◻
As Theorems [the:block-preserve] and [the:preservation] show, NACs preservation is constrained by the kind of morphism allowed as a rule match:
-
with general matches, only preservation of blocking behavior is possible.
-
with injective matches, preservation of allowing and blocking behavior is possible.
Considering this scenario, we use Definition [def:evolSetNacs] as appropriated algorithm for evolving a set of NACs along a rule evolution, and we must employ only injective matches in our graph grammars. This is the basis of our implementation of a second-order transformation model for first-order rules with NACs.
Use Case Evolution
As software is always evolving, it is necessary to create ways to specify this evolution and analyze the impact of changes. In order to evolve use cases, a very simple idea would be to manually modify the UCs. However, modifying directly the UCs would mean to work on an inherently ambiguous and imprecise language rather than using the corresponding formal description (GT). Moreover, modifying the UC would make the GT model of the system useless, as consistency would not be maintained, unless a new translation was executed. Another aspect is that in large systems the effect of modifying one UC on the whole system is not always evident, since changes may propagate to other UCs due to dependencies. On the other hand, by modifying the GT model directly, one can precisely define evolution (enabling automation) as well as get a detailed impact analysis, whilst keeping all specification artifacts coherent with the desired evolution.
We propose to describe and analyze evolution using GT, updating the corresponding UCs only at the end of the process. Hence, we only go back to the UCs after we are certain that the evolution has the desired effect on the system. In this way, evolution leads to an updated formal model (GT) and corresponding updated UCs.
In order to represent evolution in GT, we use as formal foundation second-order rules , which are rules that modify other rules (the first-order rules). In this work, we call second-order rules evolution rules, describing intended modifications to be applied to an existing GT. The main idea is to construct a rule that defines a modification pattern. This pattern denotes the items that must be changed and how they shall change for a given evolution. Then, this pattern can be compared to all rules of a GT model, called step rules (rules describing steps of a UC). In case of a match, the rule is modified accordingly (an idea very similar to the use of aspects in programming ). This way of formalizing the definition of an evolution guarantees a precise description, using a language similar to the one used to describe the system itself. It also enables the possibility of analysis of changes due to the evolution process (side-effects).
The proposed method consists of 3 steps:
Step 1 – Definition of evolution:
The developer defines any behavior that has to be modified, added to, or
suppressed from the system in terms of GT rules. Behaviors to be
modified are described as evolution rules (second-order rules), whereas
new behavior is described as step rules (first-order rules). Rules to be
deleted may be specified explicitly or be selected in Step 3.2.
Step 2 – Analysis of evolution:
Using evolution rules, analysis based on critical pairs (CP) can be
performed:
Step 2.1 – CPs between evolution rules:
give hints on consistency and termination of the evolution process;
Step 2.2 – CPs between evolution and execution:
describe how system’s step rules (and corresponding UC steps) will be
impacted by evolution rules. By analyzing these CPs, the developer has
to decide whether the evolution should be performed as is or modified to
prevent undesired behavior (the latter case means going back to Step 1);
Step 3 – Execution of evolution:
Perform the intended evolution:
Step 3.1 – Generate a new GT:
Execute the modifications defined in Step 1 on the original GT;
Step 3.2 – Analyze the new GT:
Construct the CPA graph for the new GT and identify rules that shall be
deleted (became useless), perform deletion, and redo analysis until the
GT exhibits the desired behavior;
Step 3.3 – Modify UCs:
UCs whose step rules were affected by evolution should be rewritten
accordingly.
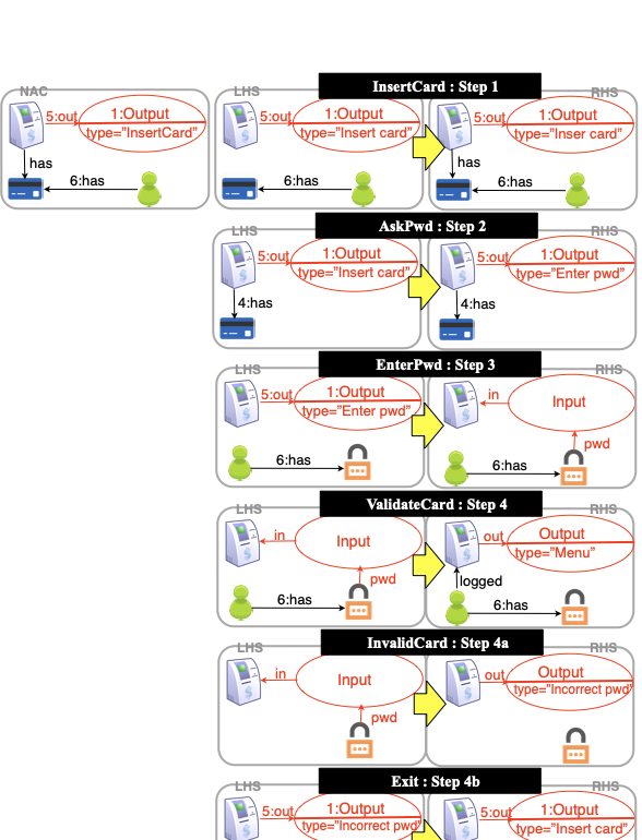
Before detailing how evolution is defined and performed, we illustrate the proposed method with a simple example of evolution applied to our running. This example considers only one UC, but more complex case studies are reported in Section 12.
/>
(Evolution 1: Insert fingerprint login.) As an example of evolution, suppose the bank now decides to change the way in which a client logs in via an ATM: besides the original card-and-password method, the bank also wants to allow identification via fingerprint. With this change, any step of a UC leading back to the start state of the ATM, showing the Insert card message, would have to be modified to show a Choose id message, indicating that the user now has to select the identification method to be used.
Step 1: Figure 3 describes an evolution rule modeling this modification. To stress the orthogonal nature of evolution with respect to the behaviour of the system, evolution rules will be depicted vertically (contrasting to the horizontal description of step rules). The LHS of the evolution rule (shown above the downward arrow) is the pattern to be found in a step rule of the specification to trigger a modification on that rule. In this example, it matches all step rules where an ATM is preserved and an Output node of type “Insert Card” is generated. The effect, as specified by the evolution rule’s RHS (rule pattern below the downward arrow), is to delete the Output node of type “Insert card” and replace it by an Output node of type “Choose id”. The NAC of the evolution rule (shown on the top) is used to ensure that this transformation is applied only to step rules that create an Output node “Insert Card”, not to rules that preserve it. Besides changing existing step rules, new rules are added to model the new behavior (see Figure 4): now the system starts by asking the user to choose between card or fingerprint identification (rules ChooseId-card and ChooseId-fprt), and rules that treat insertion and validation of fingerprints are added.
Step 2: This evolution consists of only one rule, which is in conflict with itself because, once applied, it will change the step rule in a way that the evolution rule can not be applied again (to this step rule). Thus, the evolution process is consistent and terminates. By analyzing the matches and conflicts of the evolution rule with the execution ones, it is possible to detect all step rules that should be modified and, consequently, all UC steps that should be changed to apply the evolution. In our example, the only step rule that would be modified is rule Exit (corresponds to Step 4a_2), that will now generate a message Choose id instead of Insert card. This is exactly what was expected, hence the evolution can be performed.
Step 3: We can now perform the evolution (Step 3.1) and generate the CPA graph (Step 3.2 – see Figure 5). In this example no step rule shall be deleted (the next example will illustrate this case) and we can thus update the corresponding UC: steps of the original UC corresponding to unchanged step rules remain unchanged; steps that correspond to changed rules must be updated; and steps corresponding to new rules must be added. This UC is shown in Figure 6.
Formalization of Evolution
This section presents the formalization of the evolution steps previously discussed and applied to to our ATM example.
Step 1: We now define how to represent the evolution of a system.
When modifying a graph transformation system, one may alter the type graph (inserting or deleting types of elements), add new rules, delete deprecated rules and update rules by means of second-order rules (which in this context will also be referred as evolution rules). All these modifications are codified by the structure we call evolution structure.
Let $`\mc{G} = (T,P)`$ be a GT system. An evolution structure for $`\mc{G}`$ is a tuple $`ES = (ET,EP,Del,New)`$ where
-
$`ET = T \xleftarrow{l} T' \xrightarrow{r} T''`$ is a span of graph morphisms such that $`l`$ and $`r`$ are injective. This describes how the type graph is modified by the evolution.
-
$`EP`$ is a set of second-order rules (evolution rules) that describe how to update the rules which are preserved during the evolution; the LHS of each evolution rule must be typed over $`T`$ and the RHS must be typed over $`T''`$;
-
$`Del \subseteq P`$ is a set of GT rules to be deleted;
-
$`New`$ is a set of GT rules ($`T''`$-typed) to be created.
$$\xymatrix@=1cm{ \textbf{(a)} & & *++{L_{Ev}} \ar@{->}[d]_{m_{Ev}} \ar@[white]@{}[rd]|{(1)} & *++{K_{Ev}} \ar@{}[dr]|(.8){\ulcorner} \ar@{}[dl]|(.8){\urcorner} \ar@{>->}[l]_{l_{Ev}} \ar@{>->}[r]^{r_{Ev}} \ar[d]^{} \ar@[white]@{}[rd]|{(2)} & *++{R_{Ev}} \ar[d]^{} \\ \ & & *++{p} & *++{p'} \ar[l]^{} \ar[r]_{} & *++{p''} & \ \qquad \ \qquad \\ } \vspace{-0.5cm}$$
$$\vspace{-0.3cm} \xymatrix@=0.6cm{ \textbf{(b)} & *++{LHS(L_{Ev})} \ar@{->}[d]_{m} \ar@[white]@{}[rd]|{(1)} & *++{LHS(K_{Ev})} \ar@{}[dr]|(.8){\ulcorner} \ar@{}[dl]|(.8){\urcorner} \ar@{>->}[l]_{l} \ar@{>->}[r]^{r} \ar[d]^{k} \ar@[white]@{}[rd]|{(2)} & *++{LHS(R_{Ev})} \ar[d]^{m^*} \\ X & *++{L_p} \ar@{->}[l]_{n} & *++{L_{p'}} \ar[l]^{l^*} \ar[r]_{r^*} & *++{L_{p''}} & \ \\ }$$
(Evolution 2: Remove card/password login) Suppose now that the bank decides to remove the old card-and-password method and make the fingerprint recognition the only available login method. In this case, all step rules that contain any reference to card or password would have to be modified. Figure 8 shows examples of two evolution rules that may be used to accomplish this task. Rules rule-Evol1 and rule-Evol2 state that step rules that preserve/produce bank card should have bank cards removed. Similar rules can describe that references to bank cards, as well as references to Insert card, should be removed. We will call these rules rule-Evol3 (rules that create references to cards should be updated), rule-Evol4 (rules that preserve Insert card should be updated), rule-Evol5 (rules that create Insert card should be updated), rule-Evol6 (rules that delete Insert card should be updated). We also have rule-Evol7, analogous to the rule shown in Figure 3, that rewrites step rules that create Choose id to rules that create Place finger (because now there is no choice of identification method). Finally, rule-Evol8 removes references to Choose id from the LHSs of step rules. The tuple $`(T\gets T' \to T', \{ \textsf{rule-Evo1},\dots, \textsf{rule-Evo8}\},\{\},\{\}\})`$ is an evolution structure, where $`T'`$ is obtained from $`T`$ by removing the node types card, Insert card and associated edge types.
/>
Step 2.1: In , critical pairs between higher-order rules were defined. Here we can apply this notion to evolution rules obtaining a CPA graph describing the conflicts and dependencies. We require that every evolution rule be in conflict with itself and do not depend on itself. Moreover, we require that there are no conflicts nor dependencies between two different evolution rules. This guarantees that every rule can be applied at most once at each match and, therefore, the evolution process will eventually terminate (all rule sets and graphs are finite) and that the evolution process is deterministic.
Step 2.2: There are different ways in which an evolution rule may impact a step rule. Intuitively, the gluing problem occurs when the evolution rule cannot be applied because the (second-order) gluing condition is not satisfied. This means that the application of this rule would lead to side effects; for example, when we are trying to remove some node of the step rule that is referenced by some edge not specified for deletion in the evolution rule. The NAC-gluing problem represents a situation in which applying an evolution rule implies the deletion of a NAC of the step rule: if the elements that were forbidden by the NAC are removed, the NAC becomes useless. These situations actually prevent the application of the evolution rule to this step rule since they would lead to side effects that were not foreseen. When this occurs, the developer has to decide whether the side effect is desired (in which case a new rule explicitly stating this not as a side effect but as the effect of the rule must be added) or not (in this case, nothing must be done, since the evolution rule is not applicable to the step rule in which side effects would occur). Other situations to consider are when the evolution rule increases or restricts the step rule applicability (the LHS of the step rule is changed), and when the evolution rule changes the effect of the step rule (the RHS of the step rule is changed). These situations are characterized below.
Given an evolution rule with NACs $`EvR = (EvNAC,\alpha)`$ that is not an isomorphism, where $`\alpha = L_{Ev} \leftarrowtail K_{Ev} \rightarrowtail R_{Ev}`$, a step rule with NACs $`ExR=(exNAC,p)`$ and a morphism $`m : L_{Ev} \to p`$, the interplay between the evolution rule $`EvR`$ and the step rule $`ExR`$ can be classified in 4 groups:
1. Situations that prevent evolution:
Gluing problem (gp):
there is no unique $`p'`$ such that diagram (1) of Figure
7(a) is a pushout 1;
NAC-gluing problem (np):
there is a NAC $`n:L_p\to X \in N`$ such that $`n \circ l^*`$ in Figure
7(b) is an isomorphism;
2. Situations that increase rule applicability:
Delete$`^2`$-delete (d$`^2`$d):
an item deleted by $`ExR`$ is deleted from $`p`$ by $`EvR`$;
Delete$`^2`$-preserve (d$`^2`$p):
an item preserved by $`ExR`$ is deleted from $`p`$ by $`EvR`$;
3. Situations that restrict rule applicability:
Create$`^2`$-delete (c$`^2`$d):
$`EvR`$ creates an item to be deleted by $`p`$ (i.e., inserts an item in
$`p`$’s LHS);
Create$`^2`$-preserve (c$`^2`$p):
$`EvR`$ creates an item to be preserved by $`p`$ (i.e., inserts an item
in $`p`$’s LHS);
4. Situations that modify rule effect:
Create$`^2`$-create (c$`^2`$c):
$`EvR`$ creates an item to be created by $`p`$ (i.e., inserts an items
in $`p`$’s RHS);
Delete$`^2`$-create (d$`^2`$c):
$`EvR`$ deletes an item created by $`p`$.
The open issues that may be raised by this analysis step are listed in Table [fig:OIEvolution].
| Open issue | Verification | Problem | Severity level | Possible action |
|---|---|---|---|---|
| OI.Ev1 | Evolution rule not in conflict with itself | The rule may be applied multiple times | Red |
Review the evolution rule (adding a NAC or an item to be deleted). |
| OI.Ev2 | Evolution rule dependent on any evolution rule | Evolution may not terminate | Red |
Review the rules. |
| OI.Ev3 | Evolution rule in conflict with other evolution rule | May lead to non-deterministic evolution | Red |
Check LHSs of conflicting evolution rules to make sure that they are not applicable to the same step rule |
| OI.Ev4 | Gluing problem occured | An evolution is not applicable to some step rule due to extra context | Orange |
Check whether the evolution should be applicable to this step rule. If not, nothing has to be done. If yes, create a new evolution rule with the extra context, if such rule does not exist. |
| OI.Ev5 | NAC-gluing problem occured | An evolution would make the NAC of a step rule useless | Orange |
Check the NAC: if it makes sense that it become useless, delete this NAC. Otherwise, review the evolution rule. |
| OI.Ev6 | Undesired increase of (step) rule applicability | Delete$`^2`$-delete or Delete$`^2`$-preserve situation occurred | Orange |
Check the items that will be deleted from the step rule by the evolution rule (items deleted in LHS($`L_{Ev}`$). |
| OI.Ev7 | Undesired restriction of (step) rule applicability | Create$`^2`$-delete or Create$`^2`$-preserve situation occurred | Orange |
Check the items that will be inserted in the LHS of the step rule by the evolution rule (items created in LHS($`R_{Ev}`$) . |
| OI.Ev8 | Undesired modification of (step) rule behavior | Create$`^2`$-create or Delete$`^2`$-create situation occurred | Orange |
Check the items that are created in/deleted from the RHS of the step rule by the evolution rule (items created in/deleted from RHS($`R_{Ev}`$). |
Many step rules in the grammar of Figure 4 will be affected by evolution 2 (removal of card and password authentication). Due to space limitations, it is not possible to show all cases, but only examples of situations that arise from this evolution:
Gluing problem:
There is a gluing problem between rule
ruleEvol2 and rule
insertCard: when we try to delete the
card from the step rule insertCard, the
gluing problem warns that there is a connection of this card to a User
and thus, by removing the card, we would have to remove this connection
as a side effect. If this is the desired effect, either this evolution
rule should be updated to include the card, or another evolution rule
including the card should be added (in case the two methods – with an
without card – are needed). Another possibility would be to mark the
step rule to be deleted by the evolution (in this example, this would be
the desired effect since without the card the rule do nothing, as shown
in Figure 9).
NAC-gluing problem:
Once again, the application of rule
ruleEvol2 would impact in rule
insertCard. The NAC would become equal
to the LHS of the rule, meaning that it would not forbid anything,
becoming useless.
Delete$`^2`$-delete:
rule AskPwd is in
d$`^2`$d-situation with
rule-Evol6 because both delete the node
Output:InsertCard.
delete$`^2`$-preserve:
rule rule-Evol4 is in d$`^2`$p-situation
with rule InsertCard.
/>
The existence of such conflicts means that the evolution step will change the behavior of the affected rules and, therefore, the developer has to check whether the outcome of the evolution captures the desired behavior. If, despite the conflicts, evolution according to the given rules is performed, this means the developer judged that these conflicts do not represent undesired UC behavior.
Step 3.1: Let $`\alpha = L_{Ev} \gets K_{Ev} \to R_{Ev}`$ be an evolution rule, let $`p`$ be a graph transformation rule without NACs, and let $`m_{Ev}: L_{Ev} \to p`$ be a span morphism. The evolution of $`p`$ to $`p''`$ via the application of $`(\alpha,m_{Env})`$, denoted by $`p \xRightarrow{\alpha,m_{Env}} p''`$, was defined in . We now extend this notion of evolution to step rules with NACs. If $`p \xRightarrow{\alpha,m_{Env}} p''`$, then $`(N,p) \xRightarrow{\alpha,m_{Env}} (N',p'')`$, where $`N'`$ is obtained from $`N`$ as follows: for each NAC $`n:L_p \to X \in N`$, we can obtain a corresponding NAC $`n': L_{p''}\to X'`$ as the universal pushout morphism from pushout (2) in Figure 7(b), where $`X'`$ is the pushout (object) from $`n\circ l^* \circ k`$ and $`r`$. With this, we can define how an evolution structure evolves a GT system as a whole.
Let $`\mc{G}`$ be a graph transformation system, and $`ES = (T\gets T' \to T'',EP,Del,New)`$ be an evolution structure over $`\mc{G}`$. An evolution of $`\mc{G}`$ induced by $`ES`$ is the GTS $`G'' = (T'',P'')`$ where $`P''`$ is obtained by
-
$`P_1 = P \setminus Del`$, i.e., remove all step rules marked for deletion;
-
Keep applying evolution rules in $`EP`$ to step rules in $`P_1`$, until no evolution rule is applicable. This gives rise to the set of rules $`P_2`$;
-
$`P'' = P_2 \cup New`$, i.e., add new rules to the specification.
Step 3.2: This step is a garbage collection step that deletes the step rules that are no longer useful in the system. It is performed by constructing the CPA graph of the result of the evolution and comparing it to the CPA graph of the system before evolution. Rules that are disconnected in this graph are the first candidates for deletion (since they do not use/create any item that is needed by other rules and thus represent actions that are totally independent from others, which is not common in UCs). The second verification concerns branching points: if a branching point (bi-directional conflict) disappeared, probably all rules depending on one of the branches should be removed (because UCs do not have usually two independent execution threads). Third, if a dependency disappears, it should be checked whether the rule is still necessary. Note that selecting the rules to be deleted is a manual task, since it involves choosing which behavior should be kept in the UC. However, the CPA graph helps finding the rules to be deleted. Besides using the CPA graph, we also look for rules that turned into isomorphisms due to evolution (and thus, became useless) and also for rules that are duplicated.
Step 3.3: This step is done by removing from the original UC all steps that correspond to deleted rules, modifying the steps that correspond to changed rules (by comparing the old and new rules, it is usually obvious how the text should be rewritten), and add steps corresponding to new rules. The order of steps must be compatible with the dependency order of the CPA graph of the evolved system.
(Evolution 2: Remove card/password login – Step 3) By performing an evolution using evolution rules rule-Evol1 to rule-Evol8 and deleting step rule InsertCard, we obtain the modified step rules shown in Figure 10 (rules corresponding to other steps remain unchanged). After the application of evolution, the analyst may review the specification in order to check whether the remaining rules make sense in the new context.
The CPA graph of the resulting GT is shown in Figure 11 (we included InsertCard here to show how it would appear, if it had not been explicitly deleted by the evolution step). Rules InsertCard and ChooseId-card should be removed from the set of resulting step rules because they have no effect (they do not delete/create anything, and are thus disconnected in the CPA graph). Rule ChooseId-fprt is not in conflict with itself and thus can occur indefinitely many times: since this choice is actually no longer needed, it may be removed. The starting point of the corresponding UC should be InsertFingerprint. Rules AskPwd, InsertPwd, ValidateCard, InvalidCard and Exit are not reachable from InsertFingerprint. Since these actions are not to be performed in parallel with others (if this would be the case, being independent from InsertFingerprint would be correct), all these rules should also be removed. The resulting UC is shown in Figure 12.
Use Case Analysis based on Critical Pairs
In GT, conflicts and dependencies between rules can be detected by computing critical pairs, which are pairs of rules such that the application of one rule may have an impact on the application of the other (enabling or disabling it). For example, if a rule $`r_1`$ deletes an item of type $`X`$ and a rule $`r_2`$ needs this item to be applied, then applying $`r_1`$ may prevent the application of $`r_2`$. Notice that this is a potential conflict: if there are multiple items of type $`X`$ in the state graph, then the two rules may be applied independently, using different instances of $`X`$. There are essentially two types of conflict that may arise in GT systems with NACs :
Use-delete (ud):
one rule uses (deletes or preserves) an element that is deleted by
another rule;
Produce-forbid (pf):
one rule produces an element that triggers some NAC of another rule.
A pair of rule applications may have a conflict in just one direction ($`r_1`$ is in conflict with $`r_2`$, but $`r_2`$ is not in conflict with $`r_1`$), or in both directions, i.e., each rule deletes items that the other rule uses, or creates items that trigger a NAC of the other rule. We refer to the latter cases, respectively, as delete-delete (dd) conflicts and double-produce-forbid (ff) conflicts. Note that, since rules may delete/create/preserve many items, two rules may be simultaneously in more than one type of conflict. Although there may be infinite conflicting situations involving two rules (because conflicts depend on the actual state in which rules are applied and there is usually an infinite set of states), there are only a finite number of critical pairs, which makes them useful for static analysis techniques. Computing critical pairs involve comparing types of items created/preserved/deleted/forbidden by two rules. Since the comparison is based on types, critical pair analysis (CPA) detects potential conflicts between rules. For the formal definition of critical pairs see .
Dependencies between two rules $`r_1`$ and $`r_2`$ arise when rule $`r_1`$ creates some node or edge which is required for the application of rule $`r_2`$, or when $`r_1`$ deletes something that is forbidden by a NAC of $`r_2`$. They can be defined analogously to conflict critical pairs.
CPA is essentially a brute force calculation of all critical pairs for all possible pairs of rules. From this, it is possible to present an enumeration of all potential conflicts/dependencies between rule applications or, alternatively, to display this information visually as in Figure 13. This is called a CPA graph: nodes represent the rules and edges represent possible conflicts (solid lines) and dependencies (dotted lines).
Figure 13 shows the conflicts and dependencies between rules from Figure [fig:gg-from-uc]. It is possible to see that all rules are in conflict with themselves. This represents the fact that, after a match is found and the rule is applied, it cannot be applied again in the same part of the graph. In a UC, this means that each step of the UC is supposed to be performed only once. Rules ValidateCard and InvalidCard are related by an undirected conflict line: they are in dd conflict. In this case, this is an expected conflict, as these rules represent a decision point of the UC. Rule InsertCard is in ff conflict with itself, which is also expected as one should not insert a card after it has already been inserted. This graph was automatically generated from the rules by the AGG tool, which can also inform which type of conflict/dependency each arrow represents and show the elements that caused the conflict/dependency.
Each unexpected conflict/dependency in the CPA graph represents a possible error either in the UC text or in its corresponding model. Thus, by checking each edge of the CPA graph, an analyst performs a guided verification of both the UC original text and its model. Problems can then be immediately corrected in either (or both) artifact(s). In , we provided a list of OIs that may arise from the analysis of this graph. When all issues are solved, the UC must be manually updated according to the changes made to the rules so as to improve it and keep it up-to-date.
Second-order Graph Transformation
In this section we review the notion of rule-based modification of typed graph rules with and without NACs presented in . This rewriting of rules is based on the DPO approach, thus the rule format remains : $`L \leftarrow K \rightarrow R`$. However, instead of rewriting graphs, rules will be used to rewrite other rules. This new rule scheme is called second-order rule, or 2-rule for simplicity, and it requires the definition of morphisms between rules.
A (typed graph) span is a diagram with shape $`G \xleftarrow{l} G' \xrightarrow{r} G''`$ in the category of $`T`$-typed graphs. For convenience, we refer to spans as the pair of morphisms $`(l,r)`$ with common source. A span morphism $`f:s \to s'`$ between spans $`s = (l,r)`$ and $`s' = (l',r')`$ is a triple $`(f_L,f_K,f_R)`$ of typed graph morphisms between the objects of the spans such that the diagram below commutes.
A rule morphism is mono/epi/isomorphic if all three morphisms are also mono/epi/isomorphic. Spans and span morphisms constitute a category, named Span.
A (typed graph) rule $`r`$ is a span $`L \xleftarrow{l} K \xrightarrow{r} R`$ such that $`l`$ and $`r`$ are monomorphisms, i.e. injective typed graph morphisms. A rule morphism $`f: r \to r'`$ is a span morphism $`(f_L,f_K,f_R)`$ between rules. Notice that $`f_L`$, $`f_K`$ and $`f_R`$ need not be injective.
A second-order rule is span of monomorphic rule morphisms. A second-order rule with NACs is a pair $`(s,\nac_s)`$ composed by a second-order rule $`s`$ and a set of (second-order) NACs for $`s`$, where a second-order NAC is defined as a rule morphism with source on the left hand side of $`s`$.
Second-order rules are analogous to first-order rules, the difference is that, instead of defining transformations of graphs, they define transformations of rules (that transform graphs). Examples of second-order rules will be given in Section 8 defining evolutions the use case illustrated in Section 12.2.
The transformation of a rule by means of a 2-rule is defined by means of a DPO diagram in the category Span, as in the case of graphs. One caveat exists, however: the resulting span may not be a valid rule because injectivity is not necessarily preserved by the rewriting. To mitigate this, it is possible to build (for each individual 2-rule) a set of structure preserving NACs that forbids any match that would result in a ill-formed rule. In the following, we omit this set of structure-preserving NACs because they only affect the selection of 2-rule matches, not the second-order rewriting itself. The construction of this set of NACs is detailed in .
Consider a second-order rule $`\alpha = (L_{\{L,K,R\}} \leftarrow K_{\{L,K,R\}} \rightarrow R_{\{L,K,R\}})`$, and a first-order rule $`p = (L \leftarrow K \rightarrow R)`$, as in the diagram below. The upper part of this diagram is a 2-rule . A second-order match is a rule morphism from $`L_{\{L,K,R\}}`$ to $`p`$. Let $`l = (L_L \leftarrow K_L \rightarrow R_L)`$, $`k = (L_K \leftarrow K_K \rightarrow R_K)`$ and $`r = (L_R \leftarrow K_R \rightarrow R_R)`$. A second-order transformation $`p \xRightarrow{\alpha,m_{\{1,2,3\}}} p''\left(L'' \leftarrow K'' \rightarrow R''\right)`$ is defined by the diagram below, where $`L \xRightarrow{l,m_1} L''`$, $`K \xRightarrow{k,m_2} K''`$ and $`R \xRightarrow{r,m_3} R''`$ are typed graph transformations and $`(L' \leftarrow K' \rightarrow R')`$ and $`(L'' \leftarrow K'' \rightarrow R'')`$ are valid typed graph rules.
@R=0.2cm@C=0.2cm && L_R_m_3 &&& K_R&&& R_R
& L_K_m_2&&& K_K&&& R_K
L_L_m_1 &&& K_L&&& R_L&&
&& R &&& R’&&& R”
& K&&& K’&&& K”
L &&& L’&&& L” &&
The span of rules $`p \leftarrow p' \rightarrow p''`$ (the floor of the diagram above) is called rule evolution.
Related Work
CPA has already been used to support evolution in scenarios not connected with UCs, such as described in and in . However, we consider that UC specification is important as a means to communicate with stakeholders. Although we specify evolution in the GT language, we propose the corresponding changes to be applied to the UCs so as to keep them up-to-date as a documentation of the software for developers and stakeholders.
Considering support for UC evolution, Rui and Butler discussed a metamodel for UCs along with a set of UC refactoring categories based on the metamodel. Refactorings correspond to changes in the syntax or structure of the UCs, such as changing or deleting a UC entity. Although the mechanics of some refactoring operations were discussed, the authors did not evaluate the effect of a UC refactoring in other UCs and offer no support for semantic changes. In , an approach for evolution of metamodels described by graphs was presented. They consider how to change the metamodel and guarantee that models constructed from this metamodel are kept consistent. However, neither of the two aforementioned approaches considers a combination of UC evolution and GT to represent and analyze evolution. Although evolution rules work as a sort of metamodel, they are used to describe changes in behavior, rather than only describe restrictions on the connections of elements at the structural level.
In , the authors present a tool-supported approach for analysing change impact regarding evolving configurations of product line use case models, which applies an idea similar to ours of impact analysis. They support decision-making about inclusion/exclusion of variant UCs, allowing the analysis of different configurations (i.e., sets and orders of UCs) for a product-line software and the effect of these changes in the specific products derived from this more general UC. A particular version of UC description is used to restrict rules and keywords constraining the use of natural language, thus enabling automatic changes in the product-specific (PS) software once product-line (PL) configuration changes have been approved. In this case, the PL UC plays a similar role as a second-order rules in our work and, due to the restrictions of the language used in the UCs, automated updates are possible. However, they focus on high-level decisions, changing configurations, whereas our approach deals with a fine-grain specification, concentrating on the specific behaviour described by each UC. Moreover, like other strategies used to automate the process of dealing with UCs, they restrict the use of natural language in the UC description. We believe this limits the expression of the requirements in terms of the end-user language and may preclude the expression of unforeseen scenarios. For this reason, we would like to keep the UC description in natural language and in the well-known format, but take advantage of the formal model. Furthermore, we also define an analysis of the impact of evolution on UCs even before their actual application. Therefore, we not only support the evolution of an existing system originated from a set of UCs, but also help the decision-making process related to whether implementing or not a certain evolution.
As far as we know, there is no previous work proposing the use of second-order graph grammars to describe evolution. We advocate that GG is an intuitive way of describing system behaviour and its mapping from UCs creates the possibility of formal analysis on natural-language specification and their modification.
📊 논문 시각자료 (Figures)

















































A Note of Gratitude
The copyright of this content belongs to the respective researchers. We deeply appreciate their hard work and contribution to the advancement of human civilization.-
The name gluing is standard in the graph transformation community, and denotes a situation in which the gluing rule $`p'`$ can not be determined. This may occur due to a conflict between deletion and preservation of items during rule application, or due to trying to delete items that are connected to others by edges that are not specified for deletion by the rule. ↩︎