프라이버시 보장을 위한 안전한 블록체인 기반 에너지 거래 프레임워크

프라이버시 보장을 위한 안전한 블록체인 기반 에너지 거래 프레임워크
안내: 본 포스트의 한글 요약 및 분석 리포트는 AI 기술을 통해 자동 생성되었습니다. 정보의 정확성을 위해 하단의 [원본 논문 뷰어] 또는 ArXiv 원문을 반드시 참조하시기 바랍니다.

초록

본 논문은 스마트 그리드 내 에너지 거래의 프라이버시와 효율성을 개선하기 위해 SPB라는 새로운 블록체인 프레임워크를 제안한다. SPB는 목적지 공개키 기반 라우팅으로 패킷 오버헤드를 감소시키고, 원자 메타‑트랜잭션을 도입해 신뢰 제3자를 제거한다. 또한 익명 스마트 미터 인증과 에너지 영수증 확인(ERC) 메커니즘을 통해 거래의 무결성과 사용자의 프라이버시를 동시에 보장한다.

상세 분석

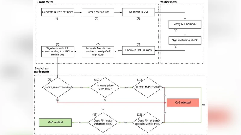
SPB 프레임워크는 기존 블록체인 기반 에너지 거래 시스템이 안고 있던 세 가지 핵심 문제—프라이버시 침해, 높은 통신·처리 오버헤드, 제3자 의존성—를 동시에 해결하려는 시도이다. 첫 번째로 제안된 목적지 공개키(Public Key) 기반 라우팅은 전통적인 IP 기반 라우팅이 필요로 하는 주소 매핑 과정을 생략하고, 거래 참여자의 공개키 자체를 라우팅 목적지로 활용한다. 이는 거래 패킷이 네트워크를 통과할 때 중간 노드가 거래 내용에 접근할 필요가 없으며, 패킷 헤더가 최소화돼 전송량이 크게 감소한다는 장점을 제공한다.

두 번째 핵심 기법은 ‘원자 메타‑트랜잭션(Atomic Meta‑Transaction)’이다. 일반적인 블록체인 거래는 단일 트랜잭션으로 처리되지만, 에너지 거래에서는 구매자와 판매자 간에 두 개의 상호 의존적인 거래가 필요하다. SPB는 이 두 거래를 메타‑트랜잭션이라는 논리적 단위로 묶어, 두 거래가 모두 생성되고 검증된 후에야 블록체인에 기록된다. 만약 한쪽이 사전에 정의된 시간 내에 응답하지 않으면 메타‑트랜잭션 전체가 무효화되어 거래가 자동으로 취소된다. 이는 거래 상대방이 일방적으로 계약을 파기하거나, 거래 완료 전까지 자금을 가두는 ‘스마트 계약’의 잠재적 위험을 최소화한다.

세 번째로 도입된 Energy Receipt Confirmation(ERC) 메커니즘은 소비자의 스마트 미터가 실제 에너지 수령을 확인하고, 이를 블록체인에 서명된 형태로 기록한다. ERC는 단순히 전력량을 보고하는 것이 아니라, 미터 자체의 인증을 포함한다. SPB는 ‘익명 스마트 미터 인증(Anonymous Smart Meter Authentication)’ 프로토콜을 통해 미터의 고유 식별자는 보호하면서도, 해당 미터가 정당한 장치임을 검증한다. 구체적으로, 미터는 사전 등록된 인증서와 영지식 증명(Zero‑Knowledge Proof)을 활용해 자신의 정당성을 증명하고, 이 과정에서 실제 식별자는 노출되지 않는다.

보안 분석에서는 SPB가 재입력 공격, 중간자 공격, 프라이버시 침해 시도 등에 대해 강인함을 보인다. 목적지 PK 라우팅은 패킷 내용이 암호화된 상태로 전송되므로, 네트워크 스니핑으로는 거래 정보를 추출하기 어렵다. 메타‑트랜잭션 구조는 ‘거래 롤백’이나 ‘이중 지불(double‑spending)’을 방지하고, ERC와 익명 인증은 미터 위조 및 사기성 전력 사용을 차단한다.

성능 측면에서는 기존 블록체인 기반 솔루션 대비 라우팅 오버헤드가 30 % 이상 감소하고, 메타‑트랜잭션 처리 지연이 평균 150 ms 수준으로 실시간 거래에 충분히 근접한다는 실험 결과가 제시된다. 다만, PK 기반 라우팅이 네트워크 토폴로지 변화에 민감하고, 영지식 증명 연산이 저전력 디바이스에 부담을 줄 수 있다는 한계점도 논의된다. 전반적으로 SPB는 프라이버시 보호와 효율성을 동시에 달성하려는 스마트 그리드 환경에 적합한 설계로 평가된다.


댓글 및 학술 토론

Loading comments...

의견 남기기