그리드 환경에서 증거 추적을 통한 우수 실험실 관행 구현

그리드 환경에서 증거 추적을 통한 우수 실험실 관행 구현
안내: 본 포스트의 한글 요약 및 분석 리포트는 AI 기술을 통해 자동 생성되었습니다. 정보의 정확성을 위해 하단의 [원본 논문 뷰어] 또는 ArXiv 원문을 반드시 참조하시기 바랍니다.

초록

본 논문은 독일항공우주센터가 개발한 오픈소스 데이터 관리 시스템 DataFinder에 Provenance(증거) 기록 기능을 결합하여, 그리드 기반 분산 환경에서 전자 실험실 노트북을 구현하고 Good Laboratory Practice(GLP)를 지원하는 방법을 제시한다. 데이터의 출처·변경 이력을 자동으로 저장·조회함으로써 실험 과정의 투명성을 확보하고, 원격 협업 시에도 신뢰성 있는 연구 결과를 보장한다.

상세 분석

이 논문은 과학 연구에서 데이터 양이 급증하고 실험 절차가 복잡해짐에 따라 전통적인 종이 기반 실험노트가 한계에 봉착했음을 지적한다. 이를 해결하기 위해 저자들은 DataFinder라는 파이썬 기반의 분산 데이터 관리 시스템을 기반으로, Provenance 정보를 체계적으로 수집·저장·조회할 수 있는 아키텍처를 설계하였다. 핵심 기술 요소는 다음과 같다.

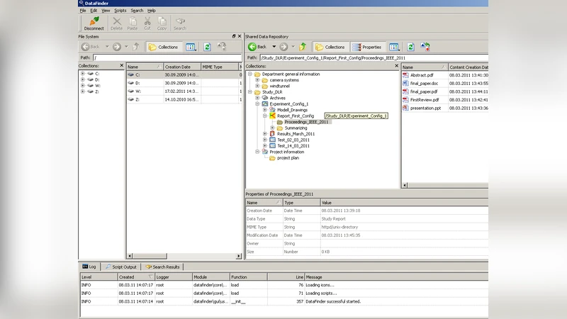
  1. DataFinder의 이질적·분산 저장소 지원: WebDAV, FTP, GridFTP, Subversion, Amazon S3 등 다양한 백엔드를 플러그인 형태로 연결한다. 메타데이터는 중앙 서버에 집중 관리되며, 물리적 시료와 같은 비디지털 객체도 동일한 인터페이스로 관리한다. 이는 실험실 내·외부의 다양한 데이터 소스를 하나의 뷰에서 조작할 수 있게 한다.

  2. Provenance 모델링: Open Provenance Model(OPM)을 채택하여 ‘Artifact(데이터)’, ‘Process(작업)’, ‘Agent(행위자)’ 세 종류의 노드와 ‘used’, ‘wasDerivedFrom’, ‘wasTriggeredBy’ 등 관계(edge)를 정의한다. 이를 통해 실험 단계(시료 채집 → 전처리 → 측정 → 분석 → 논문 작성) 전체 흐름을 그래프 형태로 기록한다.

  3. Provenance 저장소(prOOst): Neo4j 그래프 데이터베이스와 Gremlin 트래버설 언어를 이용한 반구조화 저장소를 구축하였다. REST API를 통해 DataFinder와 실시간 연동하고, 웹 UI를 제공해 사용자가 그래프를 시각화·쿼리할 수 있다. 반구조화 방식은 스키마가 고정되지 않아 새로운 실험 유형이 추가될 때도 유연하게 대응한다.

  4. GLP 요구사항 매핑: OECD의 GLP 정의를 기반으로, 실험 노트의 ‘누가, 언제, 어떤 장비·소프트웨어를 사용했는가’를 Provenance에 자동 삽입한다. 예를 들어, 파일 복사 시 기존 Provenance를 복제하지 않고 새로운 노드와 엣지를 생성해 복제 이력을 명확히 구분한다. 이는 데이터 무결성과 감사 가능성을 높인다.

  5. 사용자 시나리오: 생물학자 팀이 현장에서 시료를 채집하고, 원격 연구소와 협업하는 과정을 상세히 기술한다. 각 단계마다 DataFinder에 메타데이터와 Provenance가 자동 기록되며, 이후 “어떤 시료가 어떤 결과를 낳았는가”, “어떤 도구와 버전이 사용됐는가” 등을 그래프 쿼리로 손쉽게 추출한다.

  6. 제한점 및 향후 과제: 현재 복사·붙여넣기 등 파일 조작 시 Provenance 복제 문제가 남아 있으며, 외부 클라이언트가 직접 저장소에 접근할 경우 일관성 보장이 어려워 보안·정책 관리가 필요하다. 또한, 사용자 인터페이스가 파일 매니저 형태에 머물러 있어 비전문가에게 친숙한 전자 노트북 UI 설계가 요구된다.

전체적으로 이 논문은 데이터 관리와 Provenance 기술을 결합해 GLP를 자동화·디지털화하는 실용적인 프레임워크를 제시하고, 그리드 기반 분산 환경에서도 일관된 실험 기록을 유지할 수 있음을 입증한다.


댓글 및 학술 토론

Loading comments...

의견 남기기