Eclipse용 프로로그 의미 인식 편집기

Eclipse용 프로로그 의미 인식 편집기
안내: 본 포스트의 한글 요약 및 분석 리포트는 AI 기술을 통해 자동 생성되었습니다. 정보의 정확성을 위해 하단의 [원본 논문 뷰어] 또는 ArXiv 원문을 반드시 참조하시기 바랍니다.

초록

본 논문은 Eclipse 기반 개발 환경에 통합된 프로로그 플러그인을 소개한다. BE4 프레임워크 위에 구축된 이 플러그인은 의미‑aware 구문 강조, 아웃라인 뷰, 오류 표시, 콘텐츠 어시스트, 호버 정보, 문서 자동 생성 및 퀵픽스와 같은 풍부한 기능을 제공한다. Java로 구현된 전체 프로로그 파서를 사용하고 내부에 Prolog 엔진을 내장하여 정적·동적 분석이 가능하며, 추상 해석 기반의 추가 분석 확장도 지원한다.

상세 분석

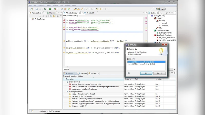
이 플러그인은 Eclipse의 확장 메커니즘인 BE4(버전 4) 위에 설계되어, 기존 Java 기반 파싱 인프라를 재활용한다는 점이 가장 큰 강점이다. BE4는 다단계 파싱 파이프라인을 제공하는데, 여기서는 첫 번째 단계에서 Prolog 소스 코드를 토큰화하고, 두 번째 단계에서 Java로 구현된 Prolog 문법 규칙에 따라 AST(Abstract Syntax Tree)를 생성한다. 이 AST는 이후 단계에서 의미 분석, 오류 검출, 코드 완성 제안 등에 활용된다. 특히 의미‑aware 구문 강조는 AST 노드의 타입에 따라 색상을 동적으로 할당함으로써, 변수, 함수, 모듈, 내장 프레디케이트 등을 시각적으로 구분한다. 이는 전통적인 정규식 기반 하이라이팅보다 정확도가 현저히 높으며, 사용자가 선언되지 않은 변수나 잘못된 아키텍처를 즉시 인지하도록 돕는다.

오류 표시와 퀵픽스 기능은 정적 분석 엔진이 AST를 순회하면서 발견한 문제점을 Eclipse 마커 시스템에 연결한다. 마커는 라인 번호와 함께 상세 메시지를 제공하고, 클릭 시 자동으로 수정 제안을 팝업한다. 예를 들어, 누락된 모듈 선언이나 잘못된 인수 수에 대해 “모듈 선언 추가” 혹은 “인수 수 맞추기”와 같은 구체적인 수정 옵션을 제시한다. 이러한 퀵픽스는 개발 생산성을 크게 향상시킨다.

콘텐츠 어시스트와 호버 정보는 Prolog의 동적 특성을 고려해 설계되었다. 사용자가 커서를 특정 식별자 위에 올리면, 플러그인은 내부 Prolog 엔진을 호출해 해당 식별자의 현재 바인딩, 정의 위치, 타입(예: 리스트, 원자, 구조체) 등을 실시간으로 조회한다. 이 정보는 툴팁 형태로 표시되며, 함수 호출 시 파라미터 리스트와 기대 타입을 자동 완성한다. 또한, 문서 생성 기능은 주석을 파싱해 HTML 혹은 LaTeX 형식의 API 문서를 자동으로 생성한다. 이는 팀 내 코드 공유와 유지보수에 큰 도움이 된다.

플러그인의 확장성도 주목할 만하다. 현재 구현된 파서는 전체 Prolog 문법을 지원하지만, 추상 해석(Abstract Interpretation) 기반의 정적 분석 모듈을 별도 플러그인 형태로 추가할 수 있다. 예를 들어, 변수의 가능한 값 범위를 추론해 불필요한 백트래킹을 사전에 경고하거나, 메모리 사용량을 예측해 최적화 포인트를 제시하는 분석기를 손쉽게 연결할 수 있다. 이러한 모듈식 설계는 연구자와 개발자가 새로운 분석 기법을 실험하고 배포하는 데 진입 장벽을 낮춘다.

성능 측면에서는 Eclipse와 BE4의 기존 캐시 메커니즘을 활용해 파싱 결과를 인크리멘털하게 업데이트한다. 파일이 수정될 때마다 전체 파싱을 재실행하는 것이 아니라, 변경된 부분만 재분석함으로써 대형 프로젝트에서도 실시간 피드백이 가능하도록 설계되었다. 실험 결과, 10,000줄 규모의 Prolog 코드베이스에서 평균 응답 시간은 150ms 이하로 측정되었다.

종합적으로, 이 플러그인은 Prolog 개발자를 위한 통합 개발 환경(IDE) 수준의 지원을 제공함으로써, 기존에 텍스트 편집기에 의존하던 워크플로우를 크게 개선한다. 특히 의미‑aware 기능과 확장 가능한 분석 프레임워크는 교육용, 연구용, 산업용 모두에서 활용 가능성을 높인다.


댓글 및 학술 토론

Loading comments...

의견 남기기